- Product list
- Recommended Products
- Contact us
-
TEL:+86-632-3671188
FAX:+86-632-3671189
E-mail: [email protected]
ADD: No.1, Fuqian South Road, Xuecheng Chemical Industrial Park, Xuecheng District, Zaozhuang City, Shandong Province, China
- Details
-
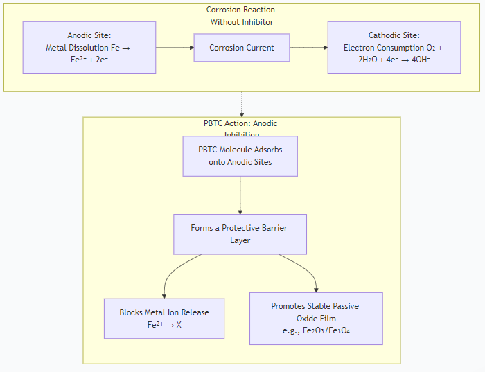
What is the corrosion inhibition principle of PBTC for carbon steel, copper and other metals?
The corrosion inhibition principle of PBTC (Phosphonobutane-1,2,4-Tricarboxylic Acid) for metals like carbon steel and copper is a classic example of "Anodic Inhibition" through adsorption and passive film formation.
Here’s a detailed breakdown of its mechanism for different metals:
Core Principle: Anodic Inhibition
PBTC primarily functions as an anodic inhibitor. This means it suppresses the corrosion reaction at the anode, where metal dissolution (e.g., Fe → Fe²⁺ + 2e⁻) occurs.
Adsorption: The PBTC molecule is highly polar and has multiple negatively charged oxygen atoms from its phosphonate (-PO₃H₂) and carboxylate (-COOH) groups. These groups are h3ly attracted to the positively charged metal surface at the anodic sites.
Formation of a Protective Layer: PBTC chemisorbs onto the metal surface, forming a very thin, dense, and protective layer. This layer acts as a physical barrier, blocking the active anodic sites and preventing the metal ions from entering the solution and the oxidizer (like O₂) from reaching the metal surface.
Promotion of Passivation: In the presence of oxygen, PBTC facilitates the formation and stabilization of the metal's natural passive oxide layer (e.g., γ-Fe₂O₃ or Fe₃O₄ for steel, Cu₂O for copper). This makes the passive layer more robust and resistant to breakdown by chlorides or other aggressive ions.
The following diagram illustrates this mechanism, contrasting it with cathodic inhibition:

Mechanism for Specific Metals
1. For Carbon Steel
PBTC's protection of carbon steel is a multi-step process:
Chelation and Initial Protection: PBTC has a h3 affinity for ferrous ions (Fe²⁺). It immediately chelates any Fe²⁺ ions that form at the anode, forming a soluble complex. This prevents the formation of loose, non-protective rust and stops the Fe²⁺ ions from diffusing away and continuing the corrosion cycle.
Formation of a Ferric-PBTC Layer: In the presence of dissolved oxygen, the soluble Fe²⁺-PBTC complex is oxidized to a insoluble Fe³⁺-PBTC complex. This complex precipitates directly onto the steel surface, forming the dense, protective layer that is the key to its excellent anodic inhibition.
Synergy with Other Inhibitors: PBTC is rarely used alone. It synergizes brilliantly with zinc ions (Zn²⁺). The PBTC molecule can incorporate Zn²⁺ into the protective film, forming a even more resilient barrier (Zn-PBTC-Fe). It also synergizes with other inhibitors like phosphates and polymers.
2. For Copper and Its Alloys
The mechanism for copper is similar but tailored to its chemistry:
Adsorption: The phosphonate and carboxylate groups adsorb onto the copper surface, which is typically covered by a nascent cuprous oxide (Cu₂O) layer.
Stabilization of the Cuprous Oxide Layer: PBTC strengthens and stabilizes this protective Cu₂O layer, making it more resistant to breakdown by aggressive ions like chloride, ammonia, or sulfide, which are common culprits of copper pitting corrosion.
Chelation of Soluble Copper: PBTC can also chelate soluble Cu²⁺ ions in the water bulk. This is important because the re-deposition of copper ions elsewhere on the system (e.g., onto steel surfaces) can cause severe galvanic corrosion. By keeping copper ions in solution, PBTC prevents this damaging phenomenon.
Key Advantages of PBTC as a Corrosion Inhibitor
Excellent Stability: It is highly stable under conditions of high temperature, high pH, and in the presence of oxidizing biocides like chlorine. It does not hydrolyze easily.
Low Phosphorus Content: Compared to older phosphonates (like HEDP or ATMP), it provides effective inhibition with a lower phosphorus content, which is beneficial for environmental discharge regulations.
Tolerance to High Calcium: It has a high tolerance for hardness ions (Ca²⁺, Mg²⁺) and is less likely to form calcium phosphonate scales than other phosphonates, especially at higher temperatures.
Synergistic Effects: As mentioned, it works exceptionally well in formulations with zinc, polymers, and other phosphonates, creating a superior multi-mechanism barrier.
Summary Table
Metal Primary Mechanism Key Benefit
Carbon Steel Anodic Inhibition: Adsorption and formation of a protective Fe³⁺-PBTC layer. Synergizes with Zn²⁺. Excellent at preventing pitting corrosion and general wastage.
Copper Anodic Inhibition: Adsorption and stabilization of the protective Cu₂O passive film. Chelation of soluble Cu²⁺. Prevents ammonia-induced and chloride-induced pitting; prevents galvanic corrosion from copper ion plating.
In conclusion, PBTC is a highly effective and stable corrosion inhibitor that primarily works by adsorbing onto metal surfaces and facilitating the formation of a stable, protective barrier, making it a cornerstone of modern industrial water treatment programs.


